L'agilité sans bullshit : la Rolls Royce du développement logiciel
Publié le - 26 mars 2024 par Andy Cinquin
AgilitéDéveloppement logicielManifeste AgileCollaborationChangementPhilosophieMéthodes flexiblesInnovation
🚀 L'agilité sans bullshit : la Rolls Royce du développement logiciel
📜 Introduction : l'agilité, cette philosophie qui décoiffe
L'agilité, c'est un peu comme le yoga du développement logiciel : une philosophie, un état d'esprit qui chamboule notre façon de voir les projets. Oubliez les méthodes rigides et place à l'humain, la collaboration et le changement !
Le Manifeste Agile, c'est un peu la bible de l'agilité. En gros, ça dit qu'il vaut mieux privilégier :
- Les individus et leurs interactions plutôt que les processus et les outils 🤝
- Des logiciels qui fonctionnent plutôt qu'une doc' longue comme un jour sans pain 💻
- La collaboration avec les clients plutôt que la négo de contrat 🤝
- L'adaptation au changement plutôt que le suivi d'un plan figé 🎢
Il y a plein de frameworks agiles (des "cadres de travail" comme Scrum, Kanban, XP...) mais attention à ne pas les appliquer bêtement ! L'idée c'est de les adapter à votre sauce. Sinon, vous risquez de faire du "doing agile" au lieu du "being agile" et de vous retrouver avec des réunions et des post-its qui servent à rien. 😅
🛠️ Un workflow agile taillé sur mesure
🎯 Cadrage du besoin et priorisation
- On commence par une vision partagée du produit, pas un cahier des charges à rallonge.
- Les user stories, c'est comme des post-its géants qui résument le besoin. Ça forme le backlog du produit.
- Plutôt que de tout prioriser d'un coup, on réévalue régulièrement les priorités avec le client. Faut rester souple !
👨💻 Développement: la simplicité et le feedback avant tout
- Le mot d'ordre : livrer tôt, souvent et s'adapter. Les sprints courts (2-4 semaines), c'est le rythme idéal pour garder la pêche.
- Les users stories prêtes (DoR validée - DoR ça veut dire "Definition of Ready", les critères pour qu'une user story soit prête à être développée) sont affinées juste avant le sprint, pas 10 ans en avance.
- Les maquettes UX/UI, c'est bien pour discuter mais on évite la sobre-dose. Rien ne vaut les retours des utilisateurs sur un vrai produit.
- La DoD (Definition of Done - les critères pour qu'une user story soit considérée comme terminée) c'est pas juste les tests, mais aussi la qualité et la revue par les pairs pour choper les défauts au vol.
- Pair programming (programmer en binôme), revues de code, rétrospectives... C'est top pour partager les connaissances et s'améliorer en continu.
🗓️ Des cérémonies light et efficaces
- Le daily standup (réunion debout quotidienne), c'est bref et ça sert surtout à identifier les obstacles, pas à faire un compte-rendu de ta vie.
- La démo de fin de sprint, c'est le moment de briller en montrant les fonctionnalités vraiment finies (DoD respectée) pour avoir un max de feedback.
- Les rétrospectives, c'est le moment d'ajuster le processus. On reste constructif et orienté solutions.
- Les réunions de planification ou de raffinement de backlog sont limitées, l'essentiel se fait au fil de l'eau.
📈 Mesurer et ajuster plutôt que suivre un plan gravé dans le marbre
- Vélocité (rythme de croisière de l'équipe), lead time (délai de bout en bout), satisfaction client... C'est ça qui permet de prendre le pouls du projet, pas un reporting de 300 pages.
- Le périmètre et les priorités sont revus en fonction de la vélocité réelle et de l'évolution des besoins.
- La doc et les spécifications, c'est du "juste ce qu'il faut", dans un wiki plutôt qu'un dossier poussiéreux.
👥 Une équipe pluridisciplinaire et auto-organisée
- Développeurs, testeurs et UX designers bossent main dans la main pour livrer des fonctionnalités complètes.
- L'équipe s'engage sur un objectif de sprint (pas une liste de tâches) et s'organise comme elle veut pour y arriver.
- Les compétences de chacun sont valorisées et partagées, tout le monde monte en compétence.
- Le leadership, c'est pas réservé au chef. Chacun peut être un facilitateur ou un référent technique selon les sujets.
🎭 Le rôle clé d'une direction flexible et à l'écoute
Avoir un "chef de projet" qui décide de tout, c'est le meilleur moyen de plomber l'agilité. Pour que ça marche, il faut une direction ouverte et à l'écoute qui sache :
- Faire confiance à l'expertise de l'équipe ✅
- Laisser de l'autonomie dans l'organisation ✅
- Accepter que tout ne soit pas gravé dans le marbre ✅
Sinon, non seulement l'agilité sera contre-productive mais en plus ça va frustrer tout le monde. Et des développeurs frustrés, c'est pas bon pour le karma. 😬
🌈 Conclusion : l'agilité, tout un état d'esprit !
Finalement, la Rolls Royce de l'agilité, c'est un mix d'état d'esprit, de bonnes pratiques et d'adaptation permanente. En mettant l'équipe, le produit et le feedback au centre, on arrive à avancer même quand c'est le brouillard.
L'idée c'est pas de suivre aveuglément des frameworks, mais d'en tirer la substantifique moelle pour l'adapter à votre contexte. Ça demande du pragmatisme et de la flexibilité, mais c'est ça l'essence de l'agilité !
Alors, prêts à lâcher prise sur les plans figés et à vous lancer dans l'aventure agile ? 😎
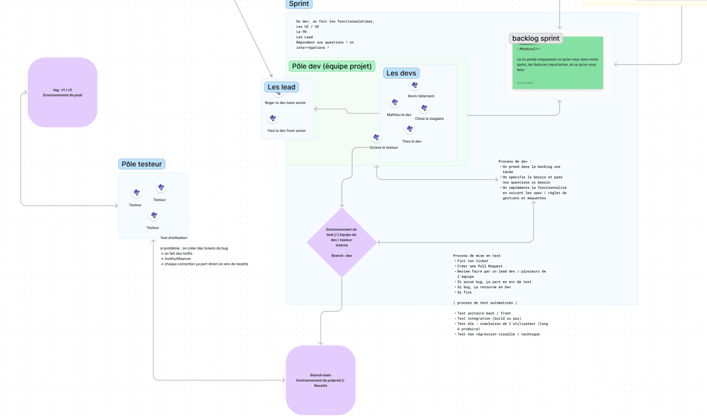
L'organisation de projet en développement en entreprise est souvent une question complexe, et très peu facile à répondre,
De manière générale, on passe par les fameux principes agiles (et souvent de l'agile revisité qui ne suis même pas les premiers principes de l'agilité)
De manière générale, on passe par les fameux principes agiles (et souvent de l'agile revisité qui ne suis même pas les premiers principes de l'agilité)
Par dessus ça, on utilise des frameworks Agile, (comme SCRUM) par exemple, qui permettent théoriquement, si bien mis en place, une meilleure organisation de projet, une responsabilisation des équipes, et l'amélioration des performances générales.
Je vais vous présenter ici, à mon avis, la Rolce Royce de l'organisation de projet.
Figma schéma : Figma


🚀 Merci d'avoir lu jusqu'ici !
Si cet article vous a plu, partagez-le autour de vous.
💡 Une idée en tête ? Discutons-en !☕